You want to start with your own WordPress website? In this tutorial we will show you all the steps to start designing your own WordPress website or your own WooCommerce online store.
Don't worry, if you're not a WordPress pro yet, you will be one by the end of the WordPress tutorial at the latest. So, let's get started and take you to the next level in WordPress skills, whether you want to create an online store, a travel blog or just an online presence for your cat.
Domain and hosting: First steps to your own online presence
The first step to creating your own WordPress website is buying a domain and hosting. A domain is the address where your website will be found on the internet.
There are many web hosts where you can buy a domain. If you want to use WordPress, you should ideally use a specialized WordPress hosting provider such as us at peaknetworks.
Hosting providers specialized in WordPress offer you a web space designed for the use of WordPress CMS. And they offer you additional features like automatic updates and secure data storage.
Web hosting provides the storage space you need on a web server. The speed is largely determined by the speed of the servers and storage used.
Advanced hosters have been using only SSD and NVME for super-fast hosting for quite some time. Hard disks are used for archives and backups.
Which web hosting package is ideal for your website depends on your requirements. Most hosting providers have suitable WordPress web hosting packages for any situation and website size.
Through the user-friendly peaknetworks Control Panel, hosting is managed in a very simple and clear way.
WordPress installation : From zero to online hero in just a few clicks.
Once you've bought your domain and hosting, you can install WordPress. Most hosting providers have a special WordPress installer that will get the installation done in a matter of minutes. If you're unsure how to do it, you should contact the hosting provider's support.
Requirements:
For a successful installation, a few requirements, in addition to your domain, are necessary. FTP access and a current PHP version, version 8.1 or higher is recommended, HTTPS support and a current MySQL or MariaDB version.
Older versions are supported, but problems will occur from time to time as these versions are no longer maintained and thus pose potential security risks to your website.
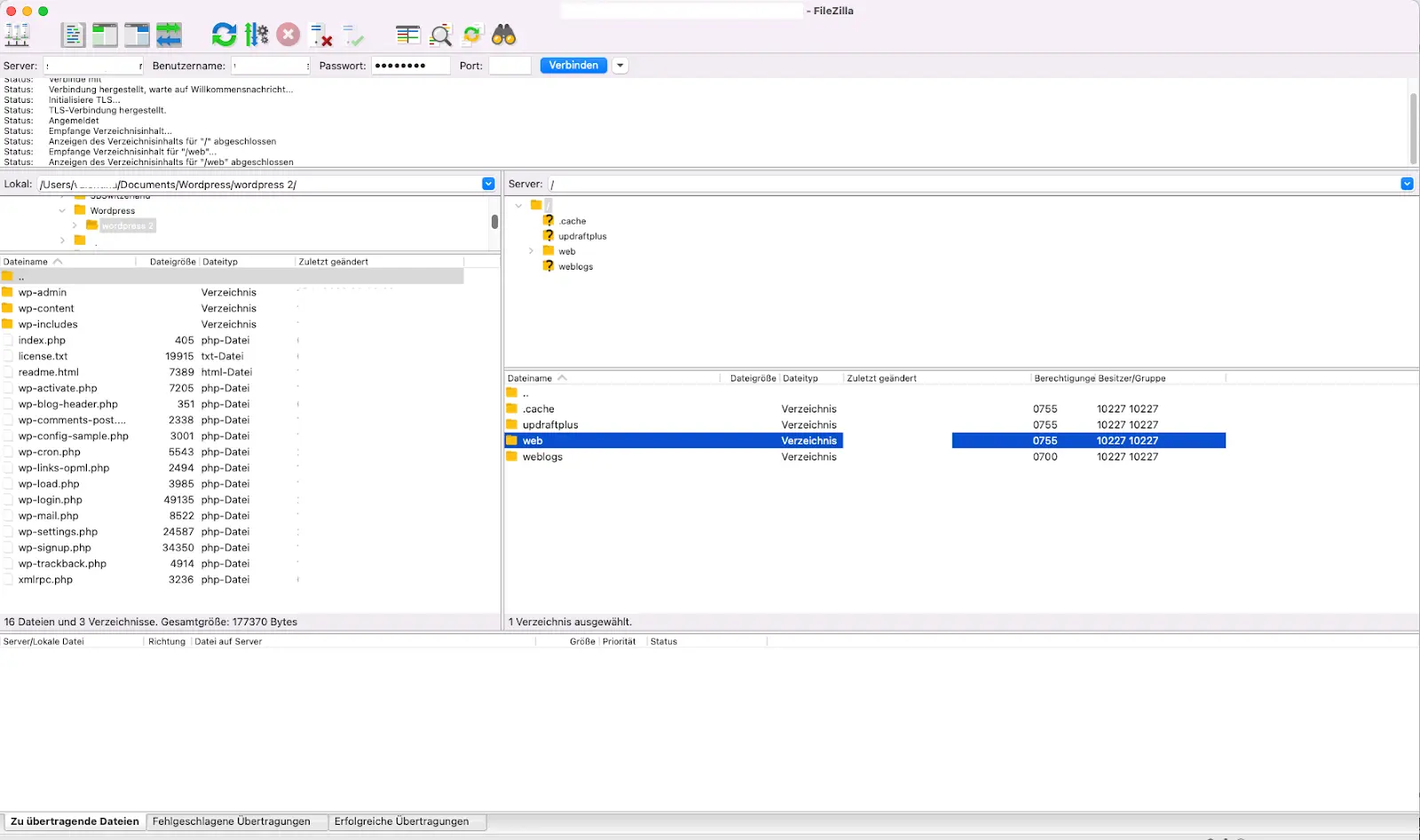
Access your server with FTP access
FTP access is responsible for transferring files from the client to the server and giving you access to the file system of the web server.
For example, you can install the free FTP client FileZilla. This allows you to easily access your server and manage the file structure of your web server.
Accessing your MySQL database
A MySQL server can process large amounts of data quickly and is used to store content for websites and applications. Since your database is stored on the web server, you will need to access it through your respective provider. WordPress and your database are tightly linked. The access data for your database are stored in the wp-config.php file, these are automatically created for you during the WordPress installation.
Variant 1: Pre-installed WordPress hosting
On request, more and more web hosts offer pre-installed apps like WordPress, WordPress with WooCommerce, Shopware, NextCloud, DokuWiki or even different CMS like Joomla or Typo3.
In addition, specialized WordPress hosters still offer so-called managed WordPress hosting. This is a specialized type of hosting that is specifically designed for WordPress websites.
It offers a number of advantages over traditional hosting options, including:
- Automated updates
- Optimized performance
- Specialized security features
- Advanced support
- Ease of use
Managed WordPress hosting is beneficial for any user who wants to focus on the content of the website. The management, updates -and theme updates are taken care of by the respective provider.
Variant 2: Own installation on web server
Alternatively, there is also the possibility to install WordPress manually by downloading the installation from the official WordPress.org website and performing the necessary steps on the server.
This process can take some time and requires you to have some basic knowledge about FTP and databases.
Here are the basic steps to install WordPress manually:
- Download the latest version of WordPress from the WordPress.org website.
- Unzip the downloaded zip file on your computer.
- Copy all the folders and files inside it to the root directory.

- After the successful transfer you can open your browser and call your domain. To do this, enter your domain in the address bar, followed by "/wp-admin". (Example: www.meinedomain.de/wp-admin)
- You will be asked to fill in some information about your website. Be sure to save your login information for your database in a safe place, ideally in a password manager.
- You can then log in to your new WordPress admin interface with your username and password and start designing and managing your website.

Overall, manual installation of WordPress is a good way to have more control over the installation and increase flexibility.
However, it requires a technical know-how and more time compared to the simple one-click installation method.
It is important to follow the instructions carefully to ensure that the installation is successful.
However, if you have any problems, peaknetworks.net's support team is always available to help you.

At a glance
Manual installation on your own web server:
- requires technical know-how and knowledge of server administration
- offers full control and flexibility in configuring and maintaining the website
- can be cheaper if you have a favorable hosting plan and own domain
Managed WordPress Hosting:
- Is easier to manage and requires less technical know-how
- usually offers automated updates and backups
- Is often a bit more expensive than having your own server, but there may be cheaper deals available as well
Regardless of whether you are a private customer or a company, a fast and secure connection to the servers you use boosts performance for websites and services.
Professional hosting providers like peaknetworks offer you everything from shared hosting with low-cost solutions for small and medium-sized websites, to cutting-edge server and cloud infrastructure for e-commerce and web store hosting.
For starters, the inexpensive Hosting Small package is usually sufficient. As user numbers increase, we enable you to quickly and easily scale up to larger packages.
Conclusion
If you have the technical knowledge and have the time and resources to manage your website yourself, a manual installation on your own web server may make sense.
However, if you don't have the time or knowledge, hosting that comes with WordPress pre-installed may be a better choice.
At peaknetworks, we provide you with customized WordPress hosting plans for your website, making it easier for you to enter the digital world.
